[Boas práticas] Como realizar o backup do Datamodel.

[Boas práticas] Como realizar o backup do Datamodel.

Nesse artigo, mostraremos como realizar um backup do Datamodel, recomendado caso queira realizar alguma alteração no seu projeto, por questões de segurança.

Passo a passo:

1- Para começar, vamos abrir o Datamodel do projeto que queremos realizar o backup:




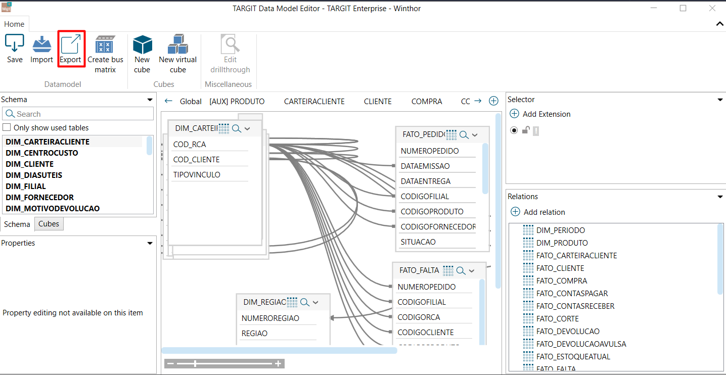
2- Com o Datamodel já aberto, vamos em "Exportar"


3- Selecione a pasta que deseja salvar o backup (aconselhamos salvar na pasta do próprio projeto, que fica em TARGIT_Inmemory_Projects) , e clique em Salvar (aconselhamos colocar o nome com a data assim como na imagem, por questões de organização).

Dessa maneira, agora temos um backup do Datamodel do nosso projeto:


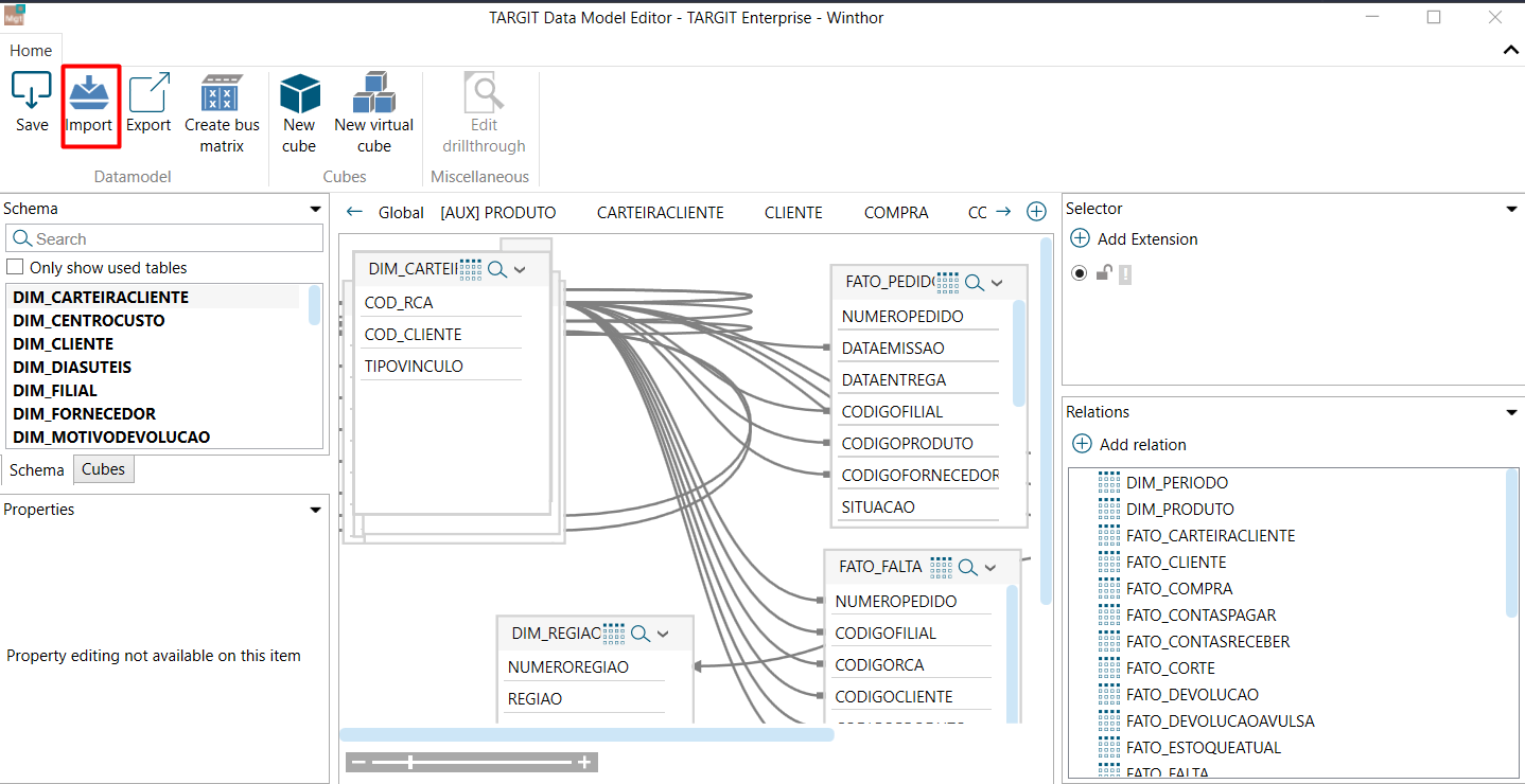
Caso seja necessário restaurar o Datamodel para o backup, podemos abrir o Datamodel que precisamos restaurar, e clicar em Import:


Iremos selecionar a pasta onde o backup foi salvo, selecionar o backup e abri-lo:


Selecionar "Sim":



Dar um "Ok".



Após isso, é só reabrir o Datamodel, que o backup já terá sido restaurado.


    • Related Articles

    • [Boas Práticas] Como realizar o backup das pastas do TARGIT

      Nesse artigo, mostraremos como realizar o backup das pastas mais importantes do TARGIT, em caso de atualização, reinstalação, entre outros. Passo a passo: 1- A primeira pasta que é de extrema importância realizar um backup nos casos citados acima, é ...
    • Boas práticas – BACKUP da plataforma.

      Dúvida: O que preciso saber antes de customizar meu projeto? Como realizo backup? Como fazer Backup da plataforma? O que preciso saber para trocar o servidor do BI? Ambiente: TARGIT BI Versão Update 4.1 build 210825001 Projeto Enterprise Winthor ...
    • [Datamodel] Como realizar relacionamentos

      Nesse artigo, mostramos como realizar relacionamentos entre dados no Datamodel de forma correta. Passo a passo: 1- Abra o datamodel 1.a- Abra o TARGIT Client, e clique em Manage Server (já com o ip ou localhost inserido no campo) 1.b- Com o ...
    • Boas práticas de Customização de projeto - BACKUP

      Dúvida O que preciso saber antes de customizar meu projeto? Como realizo backup? Como fazer Backup do meu projeto? Ambiente TARGIT BI Versão Update 4.1 build 210825001 Projeto Enterprise Winthor Versão 30.1 Solução Link do Vídeo Customizando o ...
    • Como realizar relacionamentos de forma correta no DATAMODEL e evitar erros?

      Dúvida Como realizar relacionamentos de forma correta no DATAMODEL e evitar erros? Ambiente TARGIT BI Versão Update 4.1 build 210825001 Projeto Enterprise. Solução Lembrando que é importante ter o backup do Datamodel, da pasta ...