Como acessar a modelagem de dados "Data Model" ?

Como acessar a modelagem de dados "Data Model" ?



Dúvida:

Como acessar a modelagem de dados "Data Model" ?

Ambiente:

TARGIT 2022 build 23.02.15012

Solução

Para acessar a modelagem de dados temos que ir em iniciar e abrir o TARGIT sem ip:






Após aberto clique em  Manage Server:



Quando aberto o Manage Server ir em conexões e selecionar e clicar com o botão direito na conexão e selecionarque deseja abrir a modelagem:





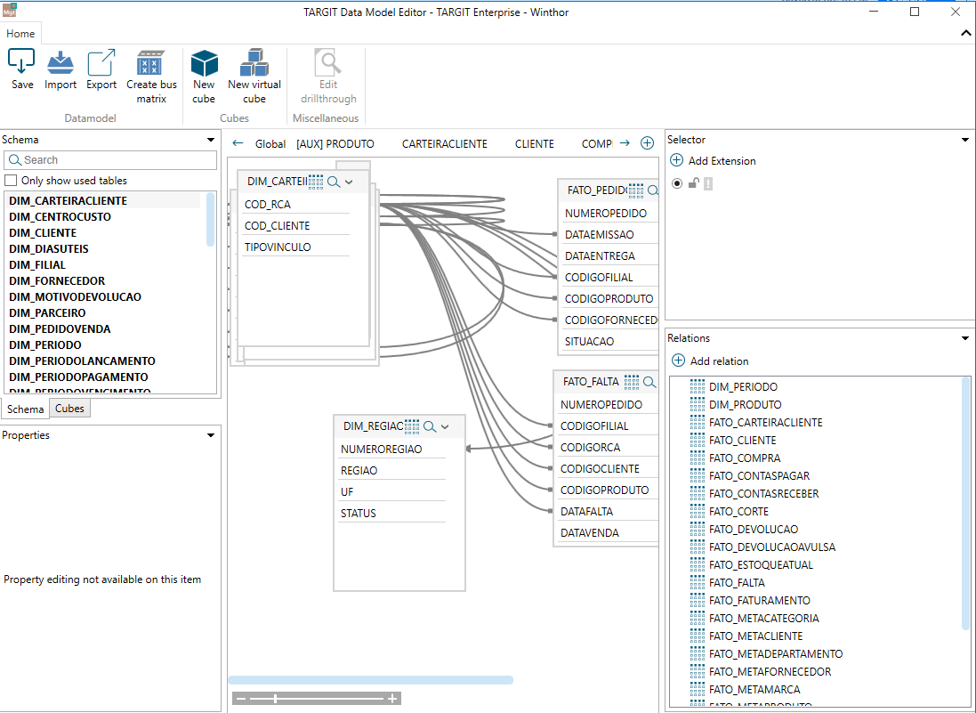
Após isso abrirá sua modelagem de dados onde são relacionadas as dimensões e medidas:





    • Related Articles

    • [Datamodel] Modelagem dos dados

      Neste artigo, reunimos um passo a passo de como modelar os dados após a extração no ETL, para assim poder consumir os mesmos no TARGIT Client. (obs: caso algumas imagem esteja corrompida, há disponibilizado em anexo o passo a passo) Passo a Passo: 1- ...
    • Como acessar o "Banco de dados Inmemory"

      Como utilizar o ETL Studio da máquina do usuário? (Via Token) Dúvida Como acessar o banco de dados inmemory após a extração de dados ? Ambiente TARGIT InMemory Query tool Solução Primeiro abrimos o programa Query tool, clicando em pesquisar e digitar ...
    • Cálculo no Data Model

      No Data model, além das medidas que você pode escolher diretamente de uma tabela de fatos, você também pode calcular novas medidas com base nas existentes. Clique com o botão direito na pasta Cálculos para adicionar um novo cálculo: Neste exemplo, a ...
    • [Datamodel] Como criar uma Drill de data

      Neste artigo, mostraremos o passo a passo de como criar uma drill no datamodel. (obs: caso algumas imagem esteja corrompida, há disponibilizado em anexo o passo a passo) 1- Entrar no Datamodel 1.a- Entrar no TARGIT, inserir o IP do servidor (caso ...
    • Como criar uma Drill Data no Data Model?

      Dúvida Como criar uma Drill Data Ambiente TARGIT BI Versão Update 4.1 build 210825001 Projeto Enterprise Solução 1 - Com o data model aberto, procure pela tabela DIM_PERÍODO. Clique com o botão direito do mouse em cima da dimensão THE DATE e escolha ...